维看帮助中心

如何新建一个页面?

浏览数量: 330     作者: 本站编辑     发布时间: 2018-02-08      来源: 本站

如何新建一个页面?

第一步:把鼠标移动“当前页面”的右侧框区域,出现下拉菜单,在自定义页面标签下,有一个“自建页面”按钮,单击此按钮;

新建页面.jpg
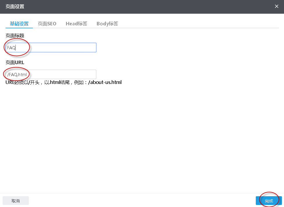
第二步:弹出“页面设置”窗口,输入页面标题、新建页面URL会自动生成,也可以手动修改,然后单击“完成”按钮;

输入页面设置相关信息.jpg

第三步:页面建好以后,要考虑这个页面上放的内容用什么组件来实现。

单击查看以下操作方法:

如何添加和完善网站内容? 

添加和完善网站内容.png


新增功能:(2018-10-23优化)

1、页面访问权限新增弹窗表单设置;

【应用场景】如果商家希望访客先留下个人联系方式,然后才能查看该页面,就需要用到我们新增的这个功能,可以在页面设置-》访问权限中,勾选“弹窗表单”的权限控制,然后用户可以选择表单管理中的某个表单。访客在前台访问某个页面时,会弹出相应的弹窗表单,只有当表单成功提交后,弹窗才会消失,然后才可以正常访问想要查看的页面。

【操作方式】登录领动,进入“编辑网站”后台,点击左侧“页面”模块->“当前页面设置”菜单,进入当前页面设置,在“基础设置”页签的“访问权限”选择项中,新增了“表单访问”的选择项,如下图所示:

表单权限


建站流程

 找不到你的问题?
 135-6001-3420
 seoprixcom@gmail.com
 214227632
Facebook
Twitter
Google
LinkedIn
Instagram
维看云建站系统
专业外贸建站系统,为你打造一个适合谷歌优化的网站!
  • 客服QQ
    214227632
  • 微信手机
    135-6001-3420
  • 邮箱
    info@seoprix.com